中文| English
上海青越软件有限公司
您当前所在位置 >> 新闻发布 >> 当前页面


青越锋设计系统关键技术介绍

一.软件的License 的控制

       青越锋软件分为四个模块(pcbdoc.exe,schdoc.exe,pcblib.exe,schlib.exe),通过加密狗的Linense可以分别对这四个模块进行控制,它可以分为网络版和单击版。

1.单机版

       用户安装了单击版软件后,如果想执行四个模块当中的任意一个模块,首先检查所执行的模块是否获得了License,如果想操作模块当中的某一个功能,需要检查License 当中,是否有这个权限,如果有的话,就可以执行相应的操作的功能,具体流程如图:

2.网络版

       网络版比单击版,更具有方便性和管理性。其中有一个服务器(Server管理员用)点和n个客户点(Clien,普通的用户用),如果使用网络版的话,管理员可以指定某个Client端可以使用,以及可以使用模块当中的哪些功能,这种模式有利于领导管理自己的员工,可以为领导节约很多的时间和经力.它的运作模式是:如果Client端运行其中的一个模块,首先要到服务器端获的可用的License,以及与其相对应的操作权限,如果通过了验证相应的模块和功能才可以使用.。具体流程如下图:

二.设计延续性

以下为PCB板设计流程图:

 

 

       通过流程图,我们能知道其实PCB板设计是能进行细化分工,但相互之间又是紧密联系的。为加快PCB设计速度,提高设计质量,也为了适应实际PCB设计的发展要求,青越锋软件将每个模块设计成单一的执行文件。网络版本中,通过加密狗的控制便可将各个单独的模块分散给设计中处于不同时期的设计人员使用,这样既提高了设计研发速度,又能最大限度的使用资源。
PCB设计的分工化,这便要求软件具有单独模块自身的,各个相邻模块间,及整体流程上的延续性。
       单独模块自身的连续性,这就要求软件能提供处于同一设计时期可间断的设计功能及对于相邻模块的改动而牵涉到本身的变动,提供稳定的性能。比如:PCB库设计,为PCB设计提供必要的元器件,但有时一次PCB设计中的PCB库,经过一系列的修改后便能为其他的设计中使用。
        相邻模块间的连续性,这就要求软件提供对处于相邻设计时期的结果进行无缝连接。比如:经过原理图设计,生成网络报表,通过网络报表,就能在PCB设计中自动生成网络。
整体流程上的延续性,这就要求软件将处于各个设计时期的成果按照统一的逻辑进行设计。比如:原理图库设计和PCB库设计,两个模块处于不相邻的设计时期,但在逻辑上存在内在关联,忽视其内在的逻辑关联而设计,会造成最终不能进行PCB设计的后果。

三.设计规范化

       青越锋软件从设计之初,便仔细研究了两款主流的PCB软件,及比对使用两款软件进行设计的产品。我们发现使用A软件,进行设计的产品比B软件设计的产品,在性能上更稳定,工业生产成本上更为低廉。为什么会有这样的结果?
       就功能而言,A软件的确比B软件软件更为优秀,但是这并不是造成这种结果的唯一原因。一个较为隐蔽的原因是,A软件在设计理念上给电子工程师烙上了设计严谨的印记,并且在实际的PCB设计当中,软件本身便限制工程师只能进行规范化的设计。所以青越锋在研发设计之初,便融入了A软件的严谨的设计思路。在软件的使用上,向工程师灌输规范化设计的理念,同时限制工程师只能进行规范化的设计。
       在PCB设计中,“网络”一般就是指的几个相互有电气连接关系的元器件的相应管脚组成的网络。比如:所有链接地线的管脚一般称之为GND网络,所有链接电源的管脚一般称之为VCC网络。PCB设计,其实就是将所有的网络节点,进行符合电气特性的链接。不同网络的电流,不应该存在交叉或明显的电磁干扰。而做到这一步,是通过定义网络规则,根据规则进行网络布线链接的。比如:定义GND网络下的导线宽度为10mil,GND网络与VCC网络安全间距为20mil。在进行网络布线时,只要网络规则不存在错误,那么根据其规则进行布线,便绝不会产生电流错乱,电流信号不稳定等等问题。为提高相同网络规则的使用率,可将网络规则储存为单一的文件,进行其他设计时,将规则文件导入即可。

       比如:
        A. 利用B软件软件,我们能将网络的导线修改到其他网络。比如把GND中的某段导线修改为VCC的,但并没有保证导线符合VCC的规则要求。而青越锋中,便不存在这样任意修改网络属性的操作,从软件设计上杜绝此类设计不规范的操作。

       B. PCB板中,可通过Via联通不同层的电路,而Via存在称之为孔径的属性。使用B软件设计,可自由修改Via的属性,那这就容易造成多孔的孔径十分接近,但其实可使用同一Via。而在工业生产中,一个孔径为3.3mil的Via,和一个3.31mil的Via,需要制作两个不同的模具进行生产,这无疑加大生产成本。而青越锋软件则要求工程师首先定义好要使用的Via,然后在需要放置Via的地方,选择正确的Via类型即可。这样便可统一,方便的管理Via,降低生产成本。

四.实现设计文件的共享在

       原理图设计中我们可以组建一个个设计项目,但设计项目中的设计文件却不必由自己做,我们可以调用已有的可重复利用的设计成果。这是基于局域网实现的文件共享,所以我们同时能提供文件调用的畅通和安全。在这个过程中用户可能会担心已经做好的设计被随意修改,这个完全不用担心,我们的文件调用可以实现模块化,即把一张图纸自动生成一个模块,并能自动生成输入输出接口,工程师只要知道其接口功能就可以进行设计了。

五.元器件库的统一管理

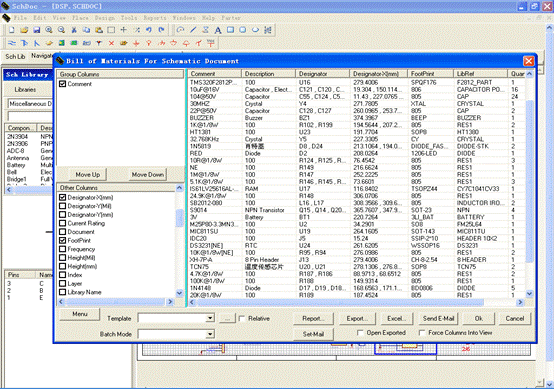
        降低库存,提高资金周转率,早已成为现代企业的发展要求。元器件库信息的共享,并对其进行统一的管理,就能很好的达到这一要求。通过青越锋内置的元器件清单报表,同时利用i-Design工具,便能实现PCB设计人员与元器件采购人员之间进行及时沟通,最大限度的降低库存,降低生产成本。如下图:

青越锋内置元器件清单报表如图:

I-Design元器件数据库系统如图:

2009-10-13         

 

My JSP 'RightDH.jsp' starting page

青越锋公司简介        教程下载

青越锋软件简介        客户服务

PDF及视频下载        技术问答

新闻发布    行业动态    论坛

CAE   CAD    CAM   DFM

DFT   CAT   电子元件

 
                         
                         
      copyright ©2008-2009 上海青越软件有限公司 All  rights  reserved    沪ICP备20021564号
             关于青越 | 联系我们 | 友情链接 | 工作机会 | 刊登广告 | 客户服务